Collector development
Detection & Prevention (SIEM, XDR, EDR, NDR)
Introduction
This guide explains how to implement an OpenAEV collector for an EDR/XDR, to retrieve security events and compare them against injected expectations in OpenAEV.
Prerequisites
Not just Python
Note that while this guide puts an emphasis on the Python language, a collector may be implemented in any language because it communicates with the OpenAEV server via its REST API. However, Filigran provides an official implementation of a REST client for the OpenAEV API, in python: PyOAEV.
In this guide, we will use PyOAEV, the official OpenAEV API client for Python. The guide requires a basic understanding of the Python language, and a working Python install on the development machine.
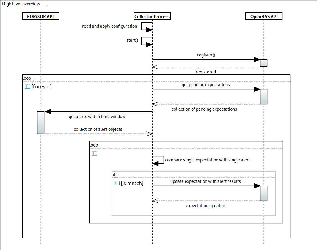
High level overview
Let's consider this diagram for understanding the basic, generic process involved to retrieve alerts and match them with expectations from within the OpenAEV system.
This would translate to this partially-pseudo code, using PyOAEV (some functions omitted for brevity):
from pyoaev.daemons import CollectorDaemon
from pyoaev.configuration import Configuration
# this is where the whole of the collector logic needs
# to be implemented.
def main_loop(collector: CollectorDaemon):
# get some expectations from OpenAEV
# if there are any waiting for results
expectations = collector.api.inject_expectation.expectations_models_for_source(collector.get_id())
if any(expectations):
# fetch some alerts from the security platform
security_platform_alerts = security_platform_api.fetch_alerts();
if any(alerts):
# usually we want to preprocess raw alerts so that they match
# an expected format for comparison with the expectations
# in order to determine whether an alert is relevant to an
# expectation
processed_alerts = process_alerts(security_platform_alerts)
for expectation in expectations:
for processed_alert in processed_alerts:
# if we find that an alert's data is relevant
# to an expectation, update the latter with the result
# whether it was successful or not
if match(processed_alert, expectation):
# first update the object's data
expectation.update(
success=alert.get_outcome(),
sender_id=collector.get_id(),
metadata={}
)
# update the object through the API
collector.api.inject_expectation.update(
inject_expectation_id=expectation.inject_expectation_id,
inject_expectation=expectation
)
if __name__ == "__main__":
# this might look a bit verbose
# it defines where and how to specify various config keys
config = Configuration(config_hints={
# OpenAEV API
"openaev_url": {"env": "OPENAEV_URL"},
"openaev_token": {"env": "OPENAEV_TOKEN"},
# Collector configuration
"collector_id": {"env": "COLLECTOR_ID"},
"collector_name": {"env": "COLLECTOR_NAME"},
"collector_type": {
"env": "COLLECTOR_TYPE",
# a discrete, unique string; like a secondary id
"default": "my_collector_type",
},
"collector_platform": {
"env": "COLLECTOR_PLATFORM",
"default": "EDR"
},
# Security platform specific
"platform_client_id": {"env": "PLATFORM_CLIENT_ID"},
"platform_client_secret": {"env": "PLATFORM_CLIENT_SECRET"},
"platform_api_base_url": {
"env": "PLATFORM_API_BASE_URL",
"default": "https://api.securityplatform.example",
},
},
)
# instantiate the long-running daemon object
collector = CollectorDaemon(configuration=config)
# set the method that needs to run every period (default 60s)
collector.set_callback(main_loop)
# starts the daemon process
collector.start()
In-depth step-by-step decomposition
1. Retrieving Expectations
The first step involves fetching all expectations that have not yet been fulfilled by your collector. These expectations should be validated within a short timeframe to assess the responsiveness of your EDR/XDR (for example 45 minutes). If this period is exceeded, the expectations should be updated to be marked as failed by the collector.
2. Retrieving Alerts
This step focuses on collecting alerts from your service tiers. There are two key aspects to define:
- How to extract relevant information from an alert to match OpenAEV signatures.
- How to determine whether the alert successfully prevented or detected the attack based on the expectations.
Definition: a signature is a way to find an attack in an alert, for example the presence of a specific process name in the process tree of the subject of the alert:
| Signature | Description |
|---|---|
| PARENT_PROCESS_NAME | The parent process name of the attack, which corresponds to the implant name created with openaev-implant-INJECT_ID.exe |
3. Matching Expectations
The final step involves aligning retrieved expectations with logs and signatures from your service tiers to ensure proper validation.
Use it
Now, you can launch your collector by connecting it with OpenAEV. Your collector will register to OpenAEV and you can view in Integrations > Collectors.
Learn more
You may find reference implementations in the OpenAEV Collectors repository:
You might find them useful to find inspiration on how to implement a matching logic against your EDR or SIEM of choice, using PyOAEV.


